Nodes are connected to each other through input and output ports. Each port has a specific type and must be connected to an input value of the appropriate type. Ports are colored according to their types, aiding in navigation and correct connections.

To connect ports, the output port of one node must be linked to the input port of another. It’s essential to connect ports of compatible types for proper functionality. If there’s a mismatch, no connection is established, and the input ports turns red, indicating an error.

Multiple input data can be connected to a single input port, and processed based on connection order. To connect data, left-click and hold the mouse while pressing the ‘Shift’ button, and another option is to connect the ports on the right to left.

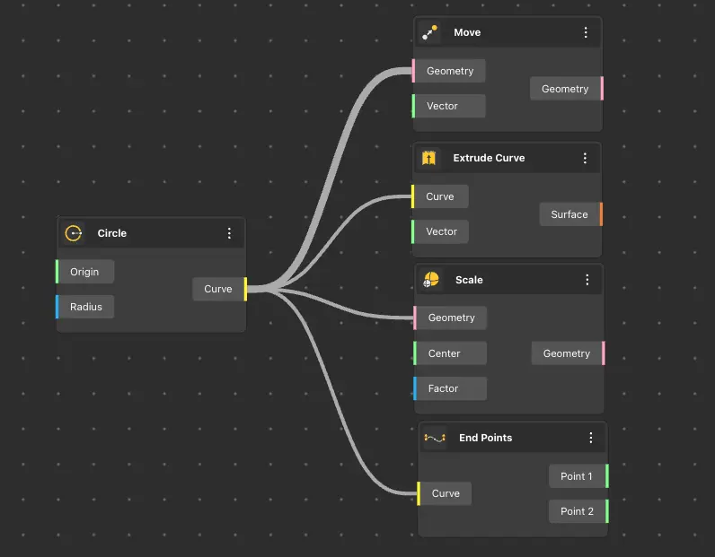
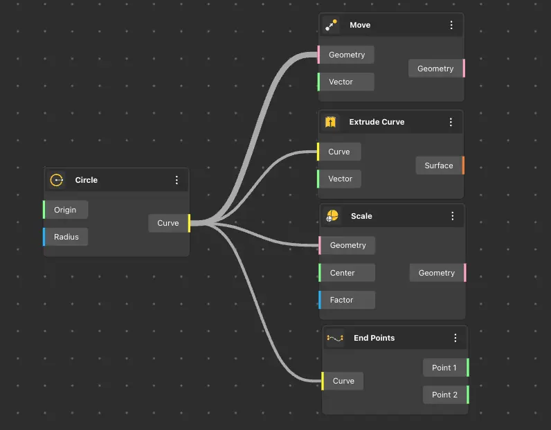
An output port can provide an unlimited number of output data, usable in various input ports of different nodes. To connect nodes, link wires (connections) from the output port to other ports by left-clicking. If the connection goes from left to right, then by connecting to the port all connected connections will be disabled.
